Proglobby SQL Session Trainer

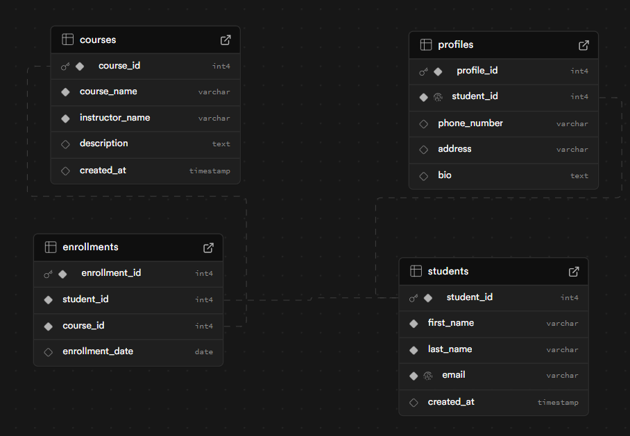
Database Schema

Database Schema

SQL Query Executor